Shader Graph for Beginners - Project Files
$5
$5
https://schema.org/InStock
usd
OccaSoftware
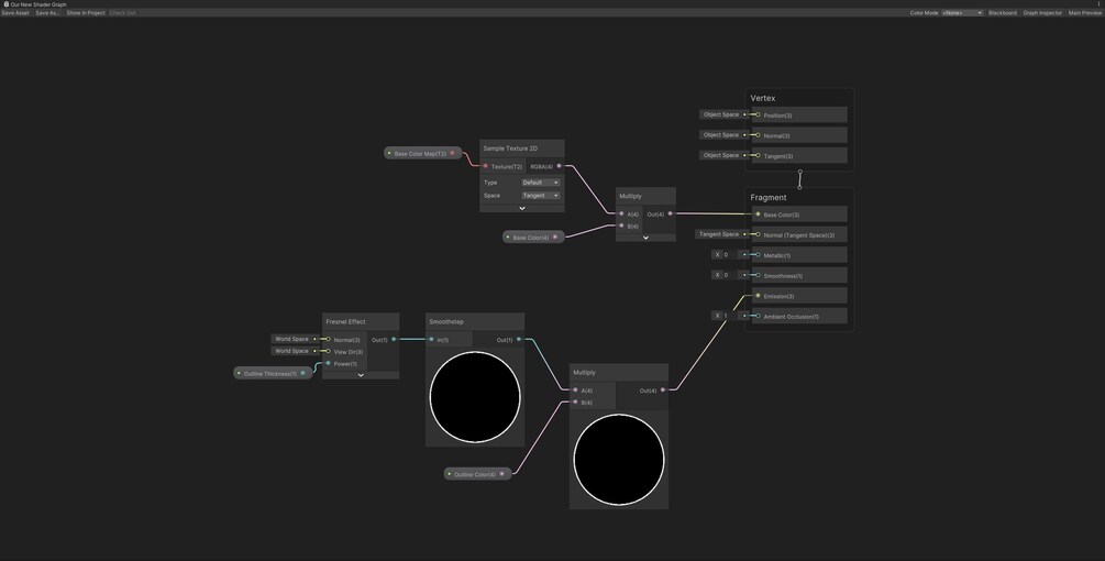
These are the companion project files for this YouTube video.
18 sales
Size
6.48 KB
Add to wishlist
These are the companion project files for this YouTube video.